用页面打造个性化长图

一站式页面设计神器,0基础也能轻松出图,通过组件化方式灵活搭建页面结构,实现内容布局的高度可控与个性化美化,兼顾美观性与实用性。支持PC端和移动端(H5)双端自适应,确保数据查询与展示在不同设备上均流畅可用、体验一致。

入口

可通过顶部一级导航栏进入「页面」模块。


页面

组件介绍

电脑格式

通用组件:丰富的图文、视频、数据等组合组件形式,能够满足不同页面的自定义搭建需求。


通用组件

纯文本 适合纯文字的语句或段落
纯图片 适合图片展示,最多新增4组
纯视频 适合视频展示,支持优酷、腾讯、bilibili
上下环绕 图文混排,上下环绕
左环绕 图文混排,左环绕
右环绕 图文混排,右环绕
叠放图文 文字叠放在图片之上
紧密环绕 图文混排,文字围绕在图片上方和右侧
对称图文 两列对称图片和文本
中间分割 带分割线的图文混排
图片轮播 多图片滚动播放
文本列表 段落式文本,适合有逻辑的场景
时间轴 时间轴,适合按时间顺序显示的场景
图文引用 适合引用名人名言或者重要人物的经典语句
按钮 带跳转链接的按钮
空白 适合为了页面美观用来空格或换行
数据卡片 支持自定义字段名称、字段固定值、标签内容、颜色、跳转链接等

模板组件:成套的模板可直接使用,也可以结合模板增加自定义组件混搭。


模板组件

手机格式

通用组件:丰富的图文、视频、数据等组合组件形式,能够满足不同页面的自定义搭建需求。


通用组件

纯文本 适合纯文字的语句或段落
纯图片 适合图片展示,最多新增4组
纯视频 适合视频展示,支持优酷、腾讯、bilibili
上下环绕 图文混排,上下环绕
左环绕 图文混排,左环绕
右环绕 图文混排,右环绕
叠放图文 文字叠放在图片之上
紧密环绕 图文混排,文字围绕在图片上方和右侧
对称图文 两列对称图片和文本
中间分割 带分割线的图文混排
图片轮播 多图片滚动播放
文本列表 段落式文本,适合有逻辑的场景
时间轴 时间轴,适合按时间顺序显示的场景
图文引用 适合引用名人名言或者重要人物的经典语句
按钮 带跳转链接的按钮
空白 适合为了页面美观用来空格或换行
数据卡片 支持自定义字段名称、字段固定值、标签内容、颜色、跳转链接等

模板组件:成套的模板可直接使用,也可以结合模板增加自定义组件混搭。


模板组件

组件设置

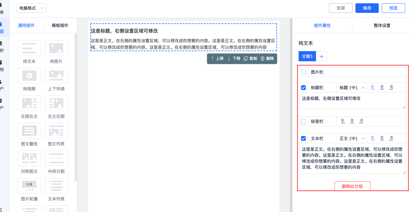
组件属性:每个组件都可以单独设置对应的组件属性,比如文本内容、字号大小、颜色、位置、上传图片、跳转链接等。


纯文本组件属性

整体设置:整体设置主要控制的是模板整体的颜色、背景图片、标题及正文字号大小和颜色、页面宽度等设置。在此处设置好后,组件属性应用即可。


整体设置

如何搭建

我们可以自由选择是用通用组件还是用模板组件,也可以混搭。这里我以混合搭配方式,手机格式为例:

选择组件,设置属性

挑选一款模板组件,点击“使用此模板”,插入编辑区域。


模板组件

如果模板中的组件无法满足需求,可以另行在通用组件中增加若干组件。添加组件后,在右侧组件属性和整体设置中进行内容和样式设置。


添加组件

设置完成后,保存,预览页面效果。


添加组件

发布页面

返回到页面列表,点击发布按钮,公开程度选择“公开”,即可生成链接地址与二维码,让用户可通过电脑或手机访问页面。


发布

总结

通过模块化组件库与所见即所得的效果预览,支持用户灵活拼接内容结构,自定义样式、布局与交互逻辑。无需代码,即可高效构建营销长图、活动页面、信息流内容等多类型视觉页面,显著提升设计复用性与发布效率。适配多终端展示,助力内容快速上线与转化优化。